项目标识:P0027
【含完整源码+数据库文件+部署指南+项目说明文档】
在教育数字化不断推进的背景下,传统纸笔测评模式已难以适应当前教学节奏。
本在线考试平台依托Laravel框架构建,旨在提升考试流程自动化水平,减少人工干预,优化评分效率,并提供详尽的数据分析支持。
系统涵盖管理员、教师、学生三大用户角色,具备题目维护、考试发布、实时作答、智能判卷及成绩复核等核心功能,适用于学校、培训机构等多种场景。
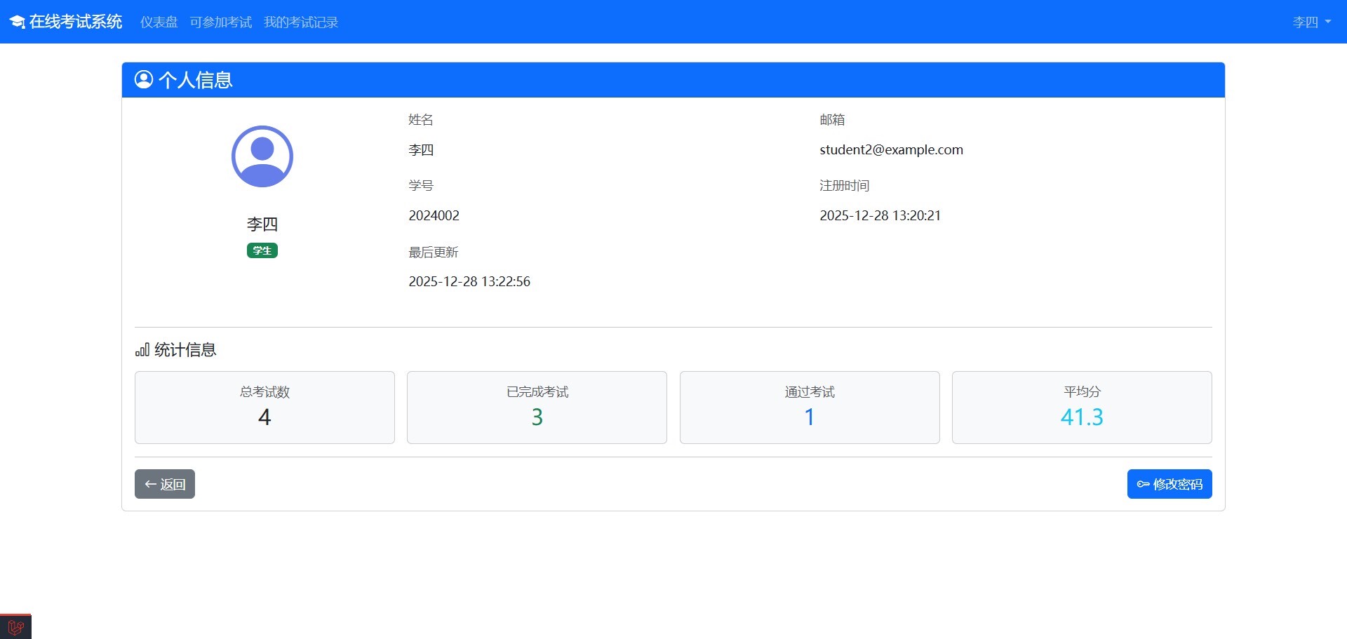
1. 个人中心
展示考试参与总数、完成情况、通过次数及平均得分;支持查看个人信息并修改登录密码。
2. 注册与登录
提供学生(姓名、邮箱、学号、密码)和教师(姓名、邮箱、密码)注册入口;实现安全登录/退出机制及密码更新功能。
3. 考试浏览
列出可参与的考试信息,包括标题、时长、满分、合格线及时段;支持关键词搜索与分页加载。
4. 在线答题
启动考试后生成答题记录;支持单选、多选、判断、填空、主观五类题型;提供题目导航跳转、答案实时保存、服务器同步倒计时;集成防作弊检测(如复制粘贴、开发者工具开启、页面切换);考试结束自动提交或由用户手动提交。
5. 成绩查询
查看单次考试得分、是否达标、耗时等结果;支持查看答题详情,含正确答案与解析;根据allow_review权限决定是否显示答案内容。
6. 历史记录管理
查阅过往考试记录列表;按状态(全部、进行中、待审、通过、未通过)筛选;支持按考试名称检索并分页展示。
1. 个人信息维护
查看个人资料与统计数据,支持密码修改。
2. 题库管理
浏览所有题目(含题干、类型、分值、难度、创建人);新增、编辑、删除题目;支持按题型与内容关键字搜索筛选。
3. 考试组织
查看考试列表;创建新考试(选题组卷、设定分数权重与时间窗口);编辑、删除考试;发布或撤销考试;查看考试详情(所含题目与考生记录)。
4. 答卷审核
查看需人工评阅的主观题答卷;查阅学生作答与参考答案;对主观题打分并标记正误;提交后系统自动重算总分与通过状态。
5. 数据统计分析
获取考试整体数据:参与人数、提交率、通过率、均分、最高最低分;分析分数分布、各题正确率;导出成绩清单。
1. 用户管理
查看全站用户列表(姓名、角色);添加管理员、教师、学生账户;编辑用户信息;删除非当前登录用户的账号;支持搜索与分类筛选。
2. 题库全局管理
查看系统内所有题目(无视创建者限制);查看详情信息;支持条件检索与过滤。
3. 考试全局管理
浏览全部考试信息;查看考试详情(题目与记录);查阅统计报表与成绩列表。
4. 系统数据概览
展示总用户数、教师与学生数量;统计总考试场次与题目总量;显示最近参加考试的用户与最新注册人员。
5. 管理员个人设置
查看自身信息与系统统计数据;支持修改登录密码。
开发语言:PHP 8.2+
核心框架:Laravel 12
数据库:MySQL 8.0+
前端技术栈:Bootstrap 5、Blade模板引擎、JavaScript、Bootstrap Icons
服务器环境:Apache / Nginx
集成开发环境:PhpStudy Pro、WampServer、XAMPP
开发工具推荐:PhpStorm、VSCode、Sublime Text
⭐⭐温馨提示⭐⭐
1. 本系统确保可正常运行。
2. 商品为数字代码产品,具有可复制性,一经售出恕不退换,标价即实际售价。
3. 提供远程一对一配置调试服务,全套支持仅需额外+10元。










发货方式
自动:在特色服务中标有自动发货的商品,拍下后,源码类 软件类 商品会在订单详情页显示来自卖家的商品下载链接,点卡类 商品会在订单详情直接显示卡号密码。
手动:未标有自动发货的的商品,付款后,商品卖家会收到平台的手机短信、邮件提醒,卖家会尽快为您发货,如卖家长时间未发货,买家也可通过订单上的QQ或电话主动联系卖家。
退款说明
1、源码类:商品详情(含标题)与实际源码不一致的(例:描述PHP实际为ASP、描述的功能实际缺少、功能不能正常使用等)!有演示站时,与实际源码不一致的(但描述中有"不保证完全一样、可能有少许偏差"类似显著公告的除外);
2、营销推广类:未达到卖家描述标准的;
3、点卡软件类:所售点卡软件无法使用的;
3、发货:手动发货商品,在卖家未发货前就申请了退款的;
4、服务:卖家不提供承诺的售后服务的;(双方提前有商定和描述中有显著声明的除外)
5、其他:如商品或服务有质量方面的硬性常规问题的。未符合详情及卖家承诺的。
注:符合上述任一情况的,均支持退款,但卖家予以积极解决问题则除外。交易中的商品,卖家无法修改描述!
注意事项
1、在付款前,双方在QQ上所商定的内容,也是纠纷评判依据(商定与商品描述冲突时,以商定为准);
2、源码商品,同时有网站演示与商品详情图片演示,且网站演示与商品详情图片演示不一致的,默认按商品详情图片演示作为纠纷评判依据(卖家有特别声明或有额外商定的除外);
3、点卡软件商品,默认按商品详情作为纠纷评判依据(特别声明或有商定除外);
4、营销推广商品,默认按商品详情作为纠纷评判依据(特别声明或有商定除外);
5、在有"正当退款原因和依据"的前提下,写有"一旦售出,概不支持退款"等类似的声明,视为无效声明;
6、虽然交易产生纠纷的几率很小,卖家也肯定会给买家最完善的服务!但请买卖双方尽量保留如聊天记录这样的重要信息,以防产生纠纷时便于送码网快速介入处理。
淘好品声明
1、作为第三方中介平台,依据双方交易合同(商品描述、交易前商定的内容)来保障交易的安全及买卖双方的权益;
2、平台上所有的资源都是亲测无误的,在平台下单安全有保障,有任何问题,可以随时联系在线客服。
DB3K_504中文汉化资源合集【CMO玩家专属】全网首发!含精准校对...¥46.00
一键导出文件目录到Excel的自动化清单工具,高效生成完整文件列表...¥25.00
基于SpringBoot的智能小区物业管理系统...¥45.00
70+套住宅小区业主活动策划方案大全|PPT与PDF双格式支持,长期更...¥32.00
机械工业出版社正版6000册PDF电子书大全合集|涵盖机械、电子、电工...¥21.00
5053线固件升级服务 支持英文转中文 VCDS 19.6.2至19....¥30.00
智能激活工具:一键激活Windows与Office全系列版本...¥21.3
STK通导遥一体化仿真系统,支持图像模拟与多场景应用...¥83.00
C# WPF从入门到架构实战全解析 [chongqing教主] 视频教...¥32.00
海量易语言学习资料与源代码下载,数千资源任你选,新手老手皆宜...¥25.00
基于若依框架的CRM客户关系管理平台源码,支持快速开发与二次扩展...¥70.00
阿里V2滑块拼图验证码源码 - 小程序版纯协议快速实现...¥130.00
知识付费小程序源码_支持多端互通的在线教育平台模板...¥65.00
UE4/UE5简易三轨跑酷游戏模板|含可运行成品+完整源码+新手文档(...¥60.00
Go语言实现Mac平台滑块验证与UUID生成源码包(含设备指纹算法)...¥118.88
旅居酒店预订小程序源码开发 仅需199元起 高性价比...¥230.00
多校园版跑腿小程序源码 最新校园服务系统...¥60.9
2025新版同城零工平台源码 支持H5与小程序双端运行...¥69.99