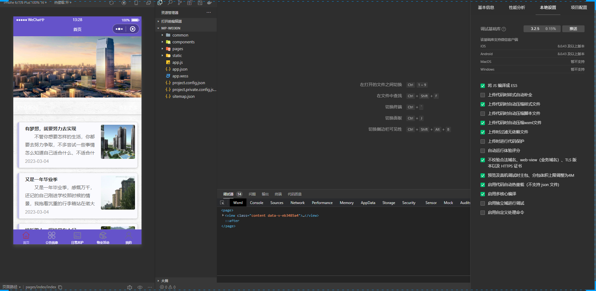
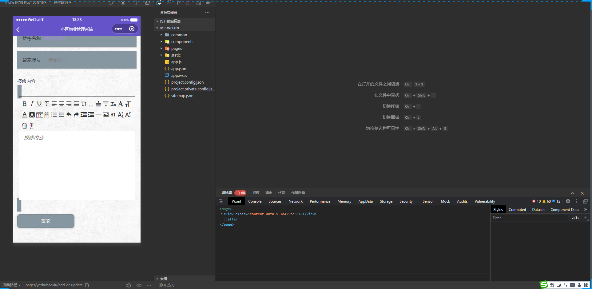
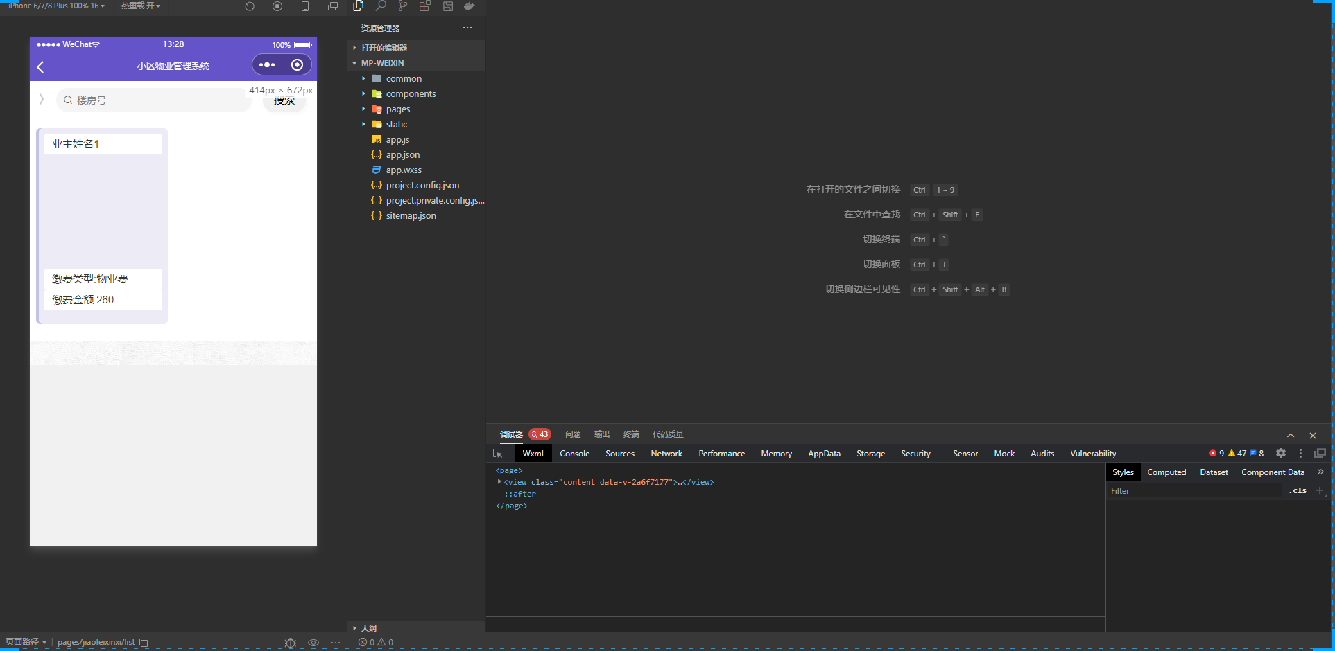
本系统设计了三大核心用户角色:系统管理员负责整体权限配置与数据维护;物业管家用于日常事务处理与消息通知;业主则可通过小程序端完成报修、缴费、投诉等操作,实现高效便捷的社区互动。
后端采用Java语言结合SpringBoot框架,提升开发效率并保障系统稳定性;前端使用Vue2构建响应式界面,提升用户体验;数据存储选用MySQL关系型数据库,确保信息的安全性与一致性,整体技术成熟且易于扩展。
项目采用前后端分离模式开发,前端通过API接口与后端交互。
若本地Node.js版本高于14,我们将远程协助配置cnpm环境,确保依赖顺利安装,降低环境搭建门槛。
项目附带超万字的完整开发文档,并额外赠送Visio格式的专业图表模板,涵盖用例图、ER图、系统结构图、实体属性图、时序图及业务流程图,助力快速理解系统设计逻辑。
我们提供该项目所需的所有开发软件资源,包括IDE、数据库管理工具、接口测试工具等,省去自行查找和下载的麻烦,开箱即用。
为帮助用户顺利完成项目运行,我们提供详细的视频调试教程,覆盖从环境配置到项目启动的全过程,清晰直观,便于上手。
除调试教程外,还提供同类项目的开发核心技术解析视频,包含关键功能实现案例与主要代码文件位置说明,帮助开发者深入掌握实现原理。
提供注册登录页背景图、标题文字、项目名称、数据库名以及时间格式等常见自定义项的修改教程,步骤清晰,支持快速品牌化定制。
购买调试套餐可享受远程协助服务,包括所需软件的下载与安装配置,确保开发环境一键就绪。
所有项目均经过严格测试,保证可运行。
由于用户基础差异,若无法自行调试成功,可选择付费获取技术支持。
虚拟商品一经售出不支持退换,请勿因调试问题申请退款。
如需指导但不愿付费者,请谨慎下单。
该编号用于唯一标识本系统,便于咨询与售后服务追踪。










发货方式
自动:在特色服务中标有自动发货的商品,拍下后,源码类 软件类 商品会在订单详情页显示来自卖家的商品下载链接,点卡类 商品会在订单详情直接显示卡号密码。
手动:未标有自动发货的的商品,付款后,商品卖家会收到平台的手机短信、邮件提醒,卖家会尽快为您发货,如卖家长时间未发货,买家也可通过订单上的QQ或电话主动联系卖家。
退款说明
1、源码类:商品详情(含标题)与实际源码不一致的(例:描述PHP实际为ASP、描述的功能实际缺少、功能不能正常使用等)!有演示站时,与实际源码不一致的(但描述中有"不保证完全一样、可能有少许偏差"类似显著公告的除外);
2、营销推广类:未达到卖家描述标准的;
3、点卡软件类:所售点卡软件无法使用的;
3、发货:手动发货商品,在卖家未发货前就申请了退款的;
4、服务:卖家不提供承诺的售后服务的;(双方提前有商定和描述中有显著声明的除外)
5、其他:如商品或服务有质量方面的硬性常规问题的。未符合详情及卖家承诺的。
注:符合上述任一情况的,均支持退款,但卖家予以积极解决问题则除外。交易中的商品,卖家无法修改描述!
注意事项
1、在付款前,双方在QQ上所商定的内容,也是纠纷评判依据(商定与商品描述冲突时,以商定为准);
2、源码商品,同时有网站演示与商品详情图片演示,且网站演示与商品详情图片演示不一致的,默认按商品详情图片演示作为纠纷评判依据(卖家有特别声明或有额外商定的除外);
3、点卡软件商品,默认按商品详情作为纠纷评判依据(特别声明或有商定除外);
4、营销推广商品,默认按商品详情作为纠纷评判依据(特别声明或有商定除外);
5、在有"正当退款原因和依据"的前提下,写有"一旦售出,概不支持退款"等类似的声明,视为无效声明;
6、虽然交易产生纠纷的几率很小,卖家也肯定会给买家最完善的服务!但请买卖双方尽量保留如聊天记录这样的重要信息,以防产生纠纷时便于送码网快速介入处理。
淘好品声明
1、作为第三方中介平台,依据双方交易合同(商品描述、交易前商定的内容)来保障交易的安全及买卖双方的权益;
2、平台上所有的资源都是亲测无误的,在平台下单安全有保障,有任何问题,可以随时联系在线客服。
DB3K_504中文汉化资源合集【CMO玩家专属】全网首发!含精准校对...¥46.00
一键导出文件目录到Excel的自动化清单工具,高效生成完整文件列表...¥25.00
基于SpringBoot的智能小区物业管理系统...¥45.00
70+套住宅小区业主活动策划方案大全|PPT与PDF双格式支持,长期更...¥32.00
机械工业出版社正版6000册PDF电子书大全合集|涵盖机械、电子、电工...¥21.00
5053线固件升级服务 支持英文转中文 VCDS 19.6.2至19....¥30.00
智能激活工具:一键激活Windows与Office全系列版本...¥21.3
STK通导遥一体化仿真系统,支持图像模拟与多场景应用...¥83.00
C# WPF从入门到架构实战全解析 [chongqing教主] 视频教...¥32.00
海量易语言学习资料与源代码下载,数千资源任你选,新手老手皆宜...¥25.00
企业年报管理系统源码|年报服务小程序+H5多端|个体工商户年检与年报代...¥129.00
多商户商城源码系统|含小程序+PC端+进销存,支持拼团秒杀分销,终身授...¥66.00
800字精简版口袋工具箱小程序源码(含流量主功能),一键部署仅需30元...¥60.00
鲜花销售小程序源码,含前后端及后台管理系统...¥60.00