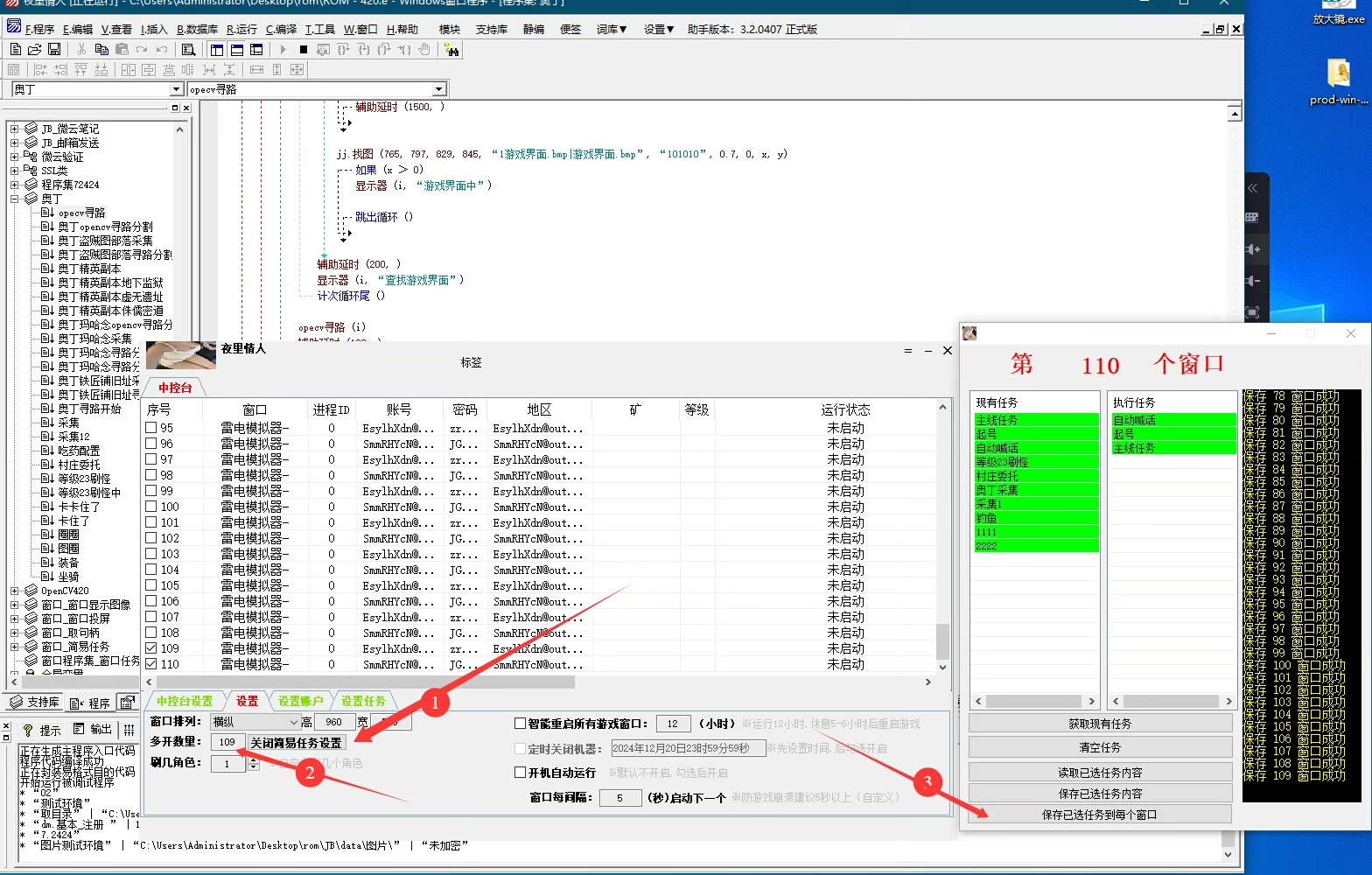
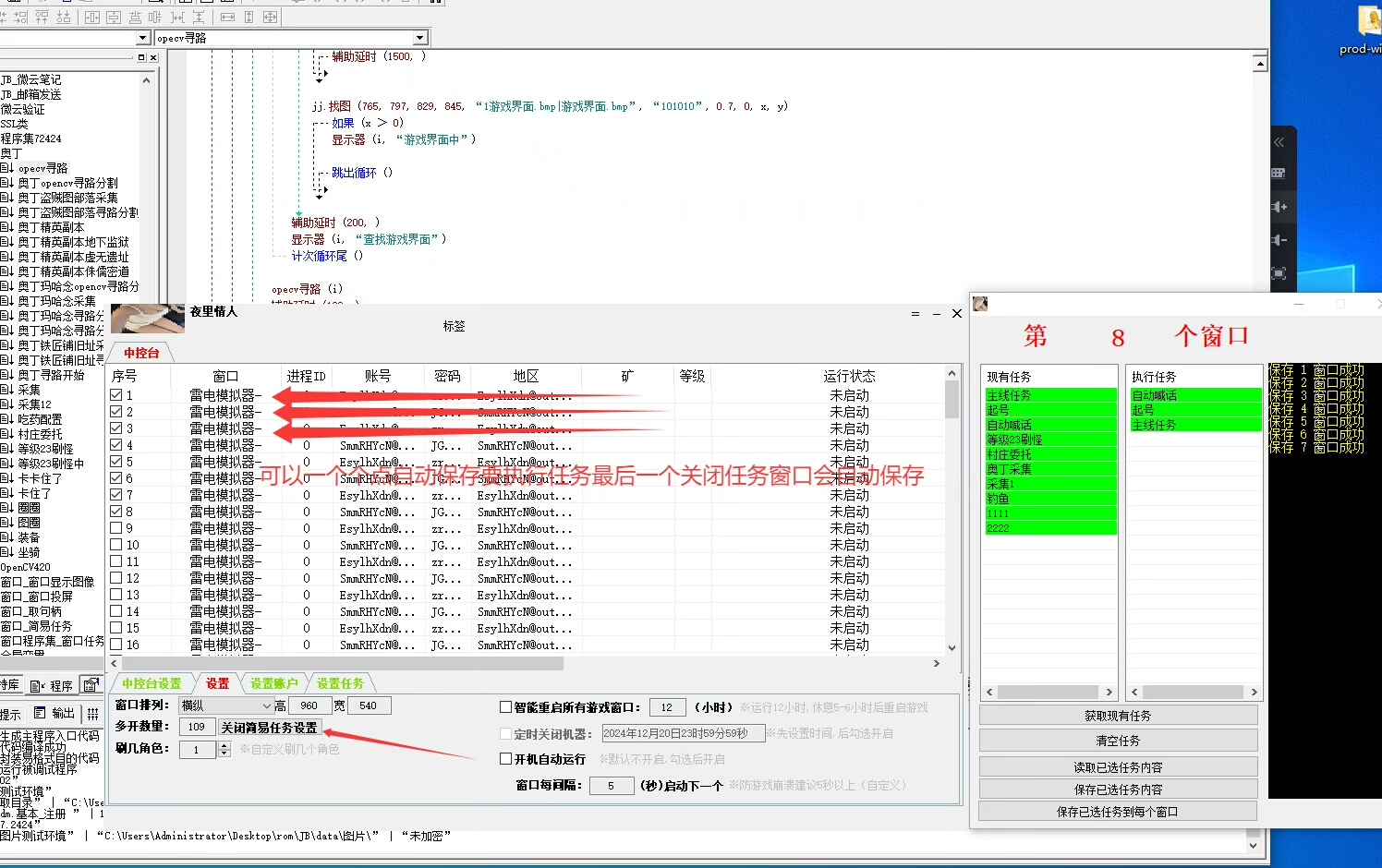
本项目为易语言开发者提供一个高效稳定的软件开发框架源码,完整支持大漠插件的多线程中控机制,适用于PC平台以及雷电模拟器、MuMu模拟器等主流安卓模拟环境,提升自动化程序运行效率。
请注意,本次的内容仅为开发框架主体,原始脚本相关代码已被清除,保留核心架构和调用接口,便于使用者根据需求自行扩展功能模块。
若您具备一定的易语言图像识别或颜色采集开发经验,将能快速上手此框架。
对于初学者而言,也可将其作为学习案例,深入理解多线程控制与外部插件集成机制。
该框架源自本人实际项目应用,并不断迭代升级。
此前购买用户如有需要,可联系最新任务配置功能的更新,增强任务调度灵活性。
框架内集成版大漠插件调用能力,同时支持OpenCV找图、图像投影等先进图像处理方式,提升识别准确率与运行稳定性。
不同于部分残缺框架,本套源码包含完整的模块源码与主框架代码。
避免因第三方模块失效导致整个系统无法运作的情况,确保长期可用性与自主可控。
本源码仅用于编程技术交流与学习研究,严禁用于制作恶意软件或的行为。
下载后请在24小时内删除,遵守知识产权规范。
由于本产品属于虚拟性质,具有可复制特性,发货后不支持退换,请您知悉并确认需求后再行。







发货方式
自动:在特色服务中标有自动发货的商品,拍下后,源码类 软件类 商品会在订单详情页显示来自卖家的商品下载链接,点卡类 商品会在订单详情直接显示卡号密码。
手动:未标有自动发货的的商品,付款后,商品卖家会收到平台的手机短信、邮件提醒,卖家会尽快为您发货,如卖家长时间未发货,买家也可通过订单上的QQ或电话主动联系卖家。
退款说明
1、源码类:商品详情(含标题)与实际源码不一致的(例:描述PHP实际为ASP、描述的功能实际缺少、功能不能正常使用等)!有演示站时,与实际源码不一致的(但描述中有"不保证完全一样、可能有少许偏差"类似显著公告的除外);
2、营销推广类:未达到卖家描述标准的;
3、点卡软件类:所售点卡软件无法使用的;
3、发货:手动发货商品,在卖家未发货前就申请了退款的;
4、服务:卖家不提供承诺的售后服务的;(双方提前有商定和描述中有显著声明的除外)
5、其他:如商品或服务有质量方面的硬性常规问题的。未符合详情及卖家承诺的。
注:符合上述任一情况的,均支持退款,但卖家予以积极解决问题则除外。交易中的商品,卖家无法修改描述!
注意事项
1、在付款前,双方在QQ上所商定的内容,也是纠纷评判依据(商定与商品描述冲突时,以商定为准);
2、源码商品,同时有网站演示与商品详情图片演示,且网站演示与商品详情图片演示不一致的,默认按商品详情图片演示作为纠纷评判依据(卖家有特别声明或有额外商定的除外);
3、点卡软件商品,默认按商品详情作为纠纷评判依据(特别声明或有商定除外);
4、营销推广商品,默认按商品详情作为纠纷评判依据(特别声明或有商定除外);
5、在有"正当退款原因和依据"的前提下,写有"一旦售出,概不支持退款"等类似的声明,视为无效声明;
6、虽然交易产生纠纷的几率很小,卖家也肯定会给买家最完善的服务!但请买卖双方尽量保留如聊天记录这样的重要信息,以防产生纠纷时便于送码网快速介入处理。
淘好品声明
1、作为第三方中介平台,依据双方交易合同(商品描述、交易前商定的内容)来保障交易的安全及买卖双方的权益;
2、平台上所有的资源都是亲测无误的,在平台下单安全有保障,有任何问题,可以随时联系在线客服。
YC机器码工具|版|深度硬件修改|多游戏支持|自助式操作教程...¥21.00
升级版散线与文字识别工具,新增在位还原功能及参数设置对话框...¥50.00
XWT高级机器码修改工具【】XWT_Spoofer支持Win10/Wi...¥30.00
FM1208 CPU卡分析工具,界面简洁易用的智能卡数据解析软件...¥49.99
小绿点直播录屏工具高清无水印自动录制泳玖推荐 支持三大平台 月卡仅需2...¥22.6
一键生成折光与防伪纹理工具 - 印前设计专用艺术创作助手...¥40.00
WeCam 2.4新版发布:终身卡密无水印上线,支持自动重启与终身售后...¥22.00
JPWord简谱编辑软件专业版5.50 打谱制谱工具 支持多声部高清导...¥21.88
转让全套海思晶晨固件刷机工具包 支持多机型 root及安卓9改包工具齐...¥21.00
硬解机器码工具包与环境配置教程 精选无序硬盘专用方案...¥39.9
新零售独立部署开源系统:含UniApp小程序+原生APP+PC收银端全...¥119.00
豆包图片批量生成工具分享:高效全自动图片创作神器[热门推荐]...¥79.00
TribonM3资料大全全新归类整理,内容详尽...¥20.00
全面雕塑膏刮刀画在线课程!高清教学视频,涵盖所有技巧...¥29.9
腾训多游戏上号器源码出售 带过滤功能与本地验号支持...¥42.00
Propro电力系统协议调试工具软件,全面支持IEC104、IEC10...¥79.9
四旋翼无人机轨迹跟踪控制的PID仿真【Simulink版】...¥79.00
H5商城源码,支持多端运行|UniApp+SpringBoot开发|含...¥126.00